Вопрос: Пример настройки OSPFv2 для одной области

Ответ: 
Пример настройки OSPFv2 для одной области Скачать (PDF)
 
Протокол OSPF (Open Shortest Path First) является протоколом динамической маршрутизации. Он способен быстро обнаруживать изменения топологии в автономной системе и вычислять новые маршруты после окончания периода сходимости. Период сходимости короткий и включает минимальный обмен трафиком маршрутизации.
 
В протоколах с учетом состояния канала каждый маршрутизатор обслуживает базу данных, описывающую топологию автономной системы. Эта база данных называется базой данных состояния канала (Link State Database, LSDB). Она идентична на каждом маршрутизаторе. Каждая отдельная часть этой базы данных описывает локальное состояние определенного маршрутизатора, т. е. используемые им интерфейсы и его доступных соседей. Все маршрутизаторы рассылают объявления о своем локальном состоянии через автономную систему.
 
Все маршрутизаторы параллельно выполняют один и тот же алгоритм для вычисления кратчайших маршрутов. Основываясь на информации из базы данных состояния канала, каждый маршрутизатор строит дерево кратчайших маршрутов, указывая себя в качестве его корня. Дерево кратчайших маршрутов определяет маршруты к каждому пункту назначения в автономной системе. Эти маршруты заносятся в таблицу маршрутизации. Если к пункту назначения имеется несколько равных по стоимости маршрутов, трафик равномерно распределяется по ним. Стоимость маршрута описывается единой безразмерной метрикой.
 
Протокол OSPF позволяет группировать вместе набор непрерывных сетей и маршрутизаторов. Такая группа называется областью (area). Другими словами, область представляет собой IP-сеть, разбитую на подсети. OSPF поддерживает VLSM и позволяет гибко настраивать IP-подсети, т. е. подсети одной IP-сети могут иметь разный размер. OSPF передает информацию о подсети в своих обновлениях.
 
Автономная система OSPF может состоять из одной или нескольких областей. Области нумеруются и независимо друг от друга управляются маршрутизаторами, находящимися внутри них. Каждая область имеет свою собственную базу данных состояния канала. Информация о топологии области не распространяется за её пределы, что позволяет значительно уменьшить трафик маршрутизации.
 
Маршрутизаторы, выполняющие протокол OSPF, могут обмениваться маршрутной информацией только после установления соседства. Поэтому каждый маршрутизатор должен установить соседство как минимум с одним маршрутизатором из каждой сети, к которой он подключен. Количество устройств, с которыми должно быть установлено соседство, зависит от типа сети, к которой подключен маршрутизатор.
 
В OSPF определено три типа сетей:
  • Сети «точка-точка» (Point-to-Point networks);
  • Широковещательные сети (Broadcast networks);
  • Нешироковещательные сети (Non-Broadcast networks).
По умолчанию OSPF-интерфейсы коммутаторов L3 D-Link поддерживают широковещательный тип сети (Broadcast). При желании администратор может изменить тип сети на интерфейсе на Point-to-Point с помощью специальной команды.
 
Каждая широковещательная сеть должна иметь назначенный маршрутизатор (Designated Router, DR). Designated Router устанавливает соседство с каждым маршрутизатором в IP-сети и выполняет центральную роль в процессе синхронизации базы данных состояния канала. Он является центром сбора маршрутной информации. Designated Router является единой точкой отказа, поэтому для повышения отказоустойчивости в каждой широковещательной сети выбирается резервный назначенный маршрутизатор (Backup Designated Router, BDR). BDR, как и DR, устанавливает соседство со всеми маршрутизаторами сети и получает от них маршрутную информацию, однако, в отличие от DR, он не рассылает Network-LSA для сети. Один Designated Router и один Backup Designated Router выбирается для каждой IP-сети из подключенных к ней маршрутизаторов с помощью протокола OSPF Hello. Все маршрутизаторы сети устанавливают соседство только с DR и BDR. Между собой они соседство не устанавливают. В случае выхода DR из строя, BDR становится DR, и в сети начинаются выборы нового BDR.
 
Существует 5 типов пакетов протокола OSPF, которые позволяют устанавливать соседство и выполнять обновление маршрутной информации:
  • Type 1 — Hello. Обнаруживает соседей и поддерживает соседские отношения.
  • Type 2 — Database Description. Описывает содержимое базы данных состояния канала маршрутизатора.
  • Type 3 — Link State Request (LSR). Запрос на получение базы данных состояния канала.
  • Type 4 — Link State Update (LSU). Обновление базы данных состояния канала (передача LSA соседним маршрутизаторам).
  • Type 5 — Link State Acknowledgment (LSAck). Подтверждение получения обновления.
Каждый пакет Link State Update, генерируемый маршрутизатором, содержит один или несколько LSA. Существует 5 различных типов LSA:
  • Type 1 — Router-LSA. Генерируется каждым маршрутизатором для каждой области, которой он принадлежит. Он описывает состояние интерфейсов маршрутизатора, подключенных к этой области.
  • Type 2 — Network-LSA. Генерируется назначенным маршрутизатором (DR). Он описывает набор маршрутизаторов, подключенных к определенной сети. Рассылается только в области, содержащей эту сеть.
  • Type 3 или 4 — Summary-LSA. Описывают маршруты между областями. Type 3 Summary-LSA генерируются ABR и описывают маршруты между ABR и внутренними маршрутизаторами локальной области. Они рассылаются через магистраль другим ABR. Type 4 Summary-LSA описывают маршруты к ASBR.
  • Type 5 — AS-external-LSA. Генерируются ASBR и описывают маршруты к пунктам назначения за пределами автономной системы. Маршрут по умолчанию для автономной системы также описывается AS-external-LSA.
Примечание к настройке
Рассматриваемый пример настройки подходит для следующих серий коммутаторов: DGS-1250, DGS-1510, DGS-1520, DGS-3130, DGS-3630, DXS-3610.
 
Задача
В локальной сети требуется настроить динамическую маршрутизацию с использованием протокола OSPFv2.
 
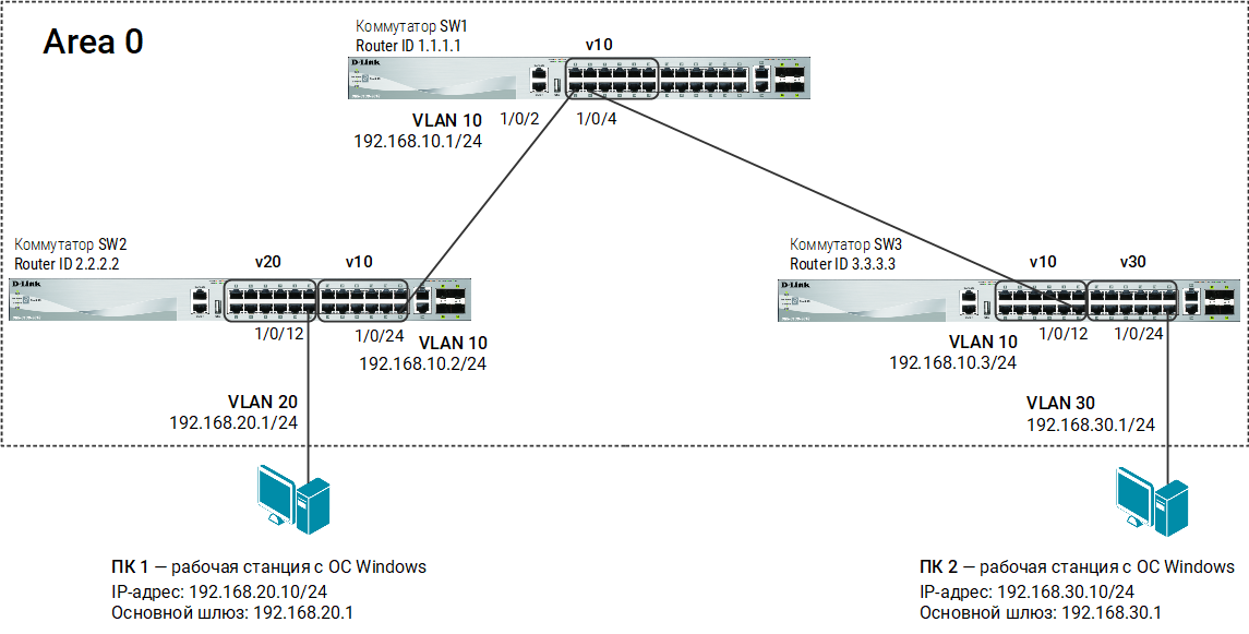
Схема сети представлена на рисунке.
 
 
Рисунок 1. Схема подключения
 
Настройка коммутатора SW1
  1. Для облегчения идентификации управляемого коммутатора измените приглашение для ввода команд:
Switch(config)#prompt SW1
  1. Создайте VLAN 10:
SW1(config)#vlan 10
SW1(config-vlan)#exit
  1. Добавьте немаркированные порты в VLAN 10:
SW1(config)#interface range ethernet 1/0/1-12
SW1(config-if-range)#switchport mode access
SW1(config-if-range)#switchport access vlan 10
SW1(config-if-range)#exit
  1. Создайте IP-интерфейс для VLAN 10:
SW1(config)#interface vlan 10
SW1(config-if)#ip address 192.168.10.1 255.255.255.0
 
Примечание
Проверить настройки IP-интерфейсов можно при помощи команды:
Switch# show ip interface
 
  1. Активируйте OSPFv2 на IP-интерфейсе VLAN 10:
SW1(config)#router ospf
SW1(config-router)#network 192.168.10.0 255.255.255.0 area 0
SW1(config-router)#passive-interface default
SW1(config-router)#no passive-interface vlan 10
SW1(config-router)#exit
SW1(config)#interface vlan 10
SW1(config-if)#ip ospf dead-interval 40
SW1(config-if)#ip ospf hello-interval 10
SW1(config-if)# exit
 
Примечание
Интервалы hello_interval и dead_interval должны быть одинаковыми на всех коммутаторах L3, подключенных к одной сети. При разных значениях интервалов коммутаторы не смогут установить соседство и обмениваться маршрутной информацией.
 
  1. Активируйте аутентификацию на IP-интерфейсе VLAN 10:
SW1(config)#interface vlan 10
SW1(config-if)#ip ospf authentication
SW1(config-if)#ip ospf authentication-key classpsd
SW1(config-if)# exit
 
Примечание
Методы аутентификации должны быть одинаковыми на всех коммутаторах L3, подключенных к одной сети. Если коммутаторы L3 используют разные методы аутентификации, они не смогут установить соседство и обмениваться маршрутной информацией.
 
  1. Настройте Router ID:
SW1(config)#router ospf
SW1(config-router)#router-id 1.1.1.1
SW1(config-router)#end
  1. Сохраните настройки в энергонезависимой памяти:
SW1#copy running-config startup-config
 
Примечание
Проверить настройки OSPFv2 можно при помощи команд:
Switch#show ip ospf interface
Switch#show ip ospf
 
Настройка коммутатора SW2
  1. Для облегчения идентификации управляемого коммутатора измените приглашение для ввода команд:
Switch(config)#prompt SW2
  1. Создайте VLAN 10 и 20:
SW2(config)#vlan 10, 20
SW2(config-vlan)#exit
  1. Добавьте в созданные VLAN немаркированные порты:
SW2(config)#interface range ethernet 1/0/13-24
SW2(config-if-range)#switchport mode access
SW2(config-if-range)#switchport access vlan 10
SW2(config-if-range)#exit
SW2(config)#interface range ethernet 1/0/1-12
SW2(config-if-range)#switchport mode access
SW2(config-if-range)#switchport access vlan 20
SW2(config-if-range)#exit
  1. Создайте IP-интерфейсы для каждой VLAN:
SW2(config)#interface vlan 10
SW2(config-if)#ip address 192.168.10.2 255.255.255.0
SW2(config-if)#exit
SW2(config)#interface vlan 20
SW2(config-if)#ip address 192.168.20.1 255.255.255.0
  1. Активируйте OSPFv2 на IP-интерфейсе VLAN 10, а на IP-интерфейсе VLAN 20 — настройте в пассивном режиме:
SW2(config)#router ospf
SW2(config-router)#network 192.168.10.0 255.255.255.0 area 0
SW2(config-router)#network 192.168.20.0 255.255.255.0 area 0
SW2(config-router)#passive-interface vlan 20
SW2(config-router)#no passive-interface vlan 10
SW2(config-router)#exit
SW2(config)#interface vlan 10
SW2(config-if)#ip ospf dead-interval 40
SW2(config-if)#ip ospf hello-interval 10
 
Примечание
Коммутатор L3 не отправляет сообщения Hello через пассивный IP-интерфейс, но включает информацию об этой сети в маршрутные обновления.
  1. Активируйте аутентификацию на IP-интерфейсе VLAN 10:
SW2(config)# interface vlan 10
SW2(config-if)#ip ospf authentication
SW2(config-if)#ip ospf authentication-key classpsd
  1. Настройте Router ID:
SW2(config)# router ospf
SW2(config-router)# router-id 2.2.2.2
  1. Сохраните настройки в энергонезависимой памяти:
SW2# copy running-config startup-config
 
Настройка коммутатора SW3
  1. Для облегчения идентификации управляемого коммутатора измените приглашение для ввода команд:
Switch(config)#prompt SW3
  1. Создайте VLAN 10 и 30:
SW3(config)#vlan 10, 30
SW3(config-vlan)#exit
  1. Добавьте в созданные VLAN немаркированные порты:
SW3(config)#interface range ethernet 1/0/1-12
SW3(config-if-range)#switchport mode access
SW3(config-if-range)#switchport access vlan 10
SW3(config-if-range)#exit
SW3(config)#interface range ethernet 1/0/13-24
SW3(config-if-range)#switchport mode access
SW3(config-if-range)#switchport access vlan 30
SW3(config-if-range)#exit
 
  1. Создайте IP-интерфейсы для каждой VLAN:
SW3(config)#interface vlan 10
SW3(config-if)#ip address 192.168.10.3 255.255.255.0
SW3(config-if)#exit
SW3(config)#interface vlan 30
SW3(config-if)#ip address 192.168.30.1 255.255.255.0
SW3(config-if)#exit
  1. Активируйте OSPFv2 на IP-интерфейсе VLAN 10, а на IP-интерфейсе VLAN 30 — настройте в пассивном режиме:
SW3(config)#router ospf
SW3(config-router)#network 192.168.10.0 255.255.255.0 area 0
SW3(config-router)#network 192.168.30.0 255.255.255.0 area 0
SW3(config-router)#passive-interface vlan 30
SW3(config-router)#no passive-interface vlan 10
SW3(config-router)#exit
SW3(config)# interface vlan 10
SW3(config-if)# ip ospf dead-interval 40
SW3(config-if)# ip ospf hello-interval 10
  1. Активируйте аутентификацию на IP-интерфейсе VLAN 10:
SW3(config)# interface vlan 10
SW3(config-if)#ip ospf authentication
SW3(config-if)#ip ospf authentication-key classpsd
  1. Настройте Router ID:
SW3(config)# router ospf
SW3(config-router)# router-id 3.3.3.3
  1. Сохраните настройки в энергонезависимой памяти:
SW3#copy running-config startup-config
Нажимая ПРИНЯТЬ или продолжая просмотр сайта, Вы подтверждаете, что ознакомились с Политикой в отношении обработки персональных данных пользователей сайтов ООО «Д-Линк Трейд» и выражаете Ваше Согласие на обработку персональных данных посетителя сайта, а также файлов cookie.
Принять